Перерахунок роздрібних цін товару за курсом
26.06.2025 14:39Як динамічно змінювати відпускні ціни за курсом валют?
У нинішній час нестабільних курсів валют і економічних криз стоїть актуальне питання перерахунку роздрібних цін товару в програмі обліку товарів. Торгсофт йде в ногу з часом, тому для наших клієнтів реалізовані відразу кілька режимів перерахунку відпускних цін.
Перед усіма перерахунками цін рекомендуємо зберегти вашу базу даних («Файл - Зберегти базу даних»)!
Перший і найпростіший спосіб

Вручну змінити відпускні ціни в картці товару. Він хороший при заміні цін на невелику кількість товару, але при чималих обсягах буде не ефективний.
Другий спосіб

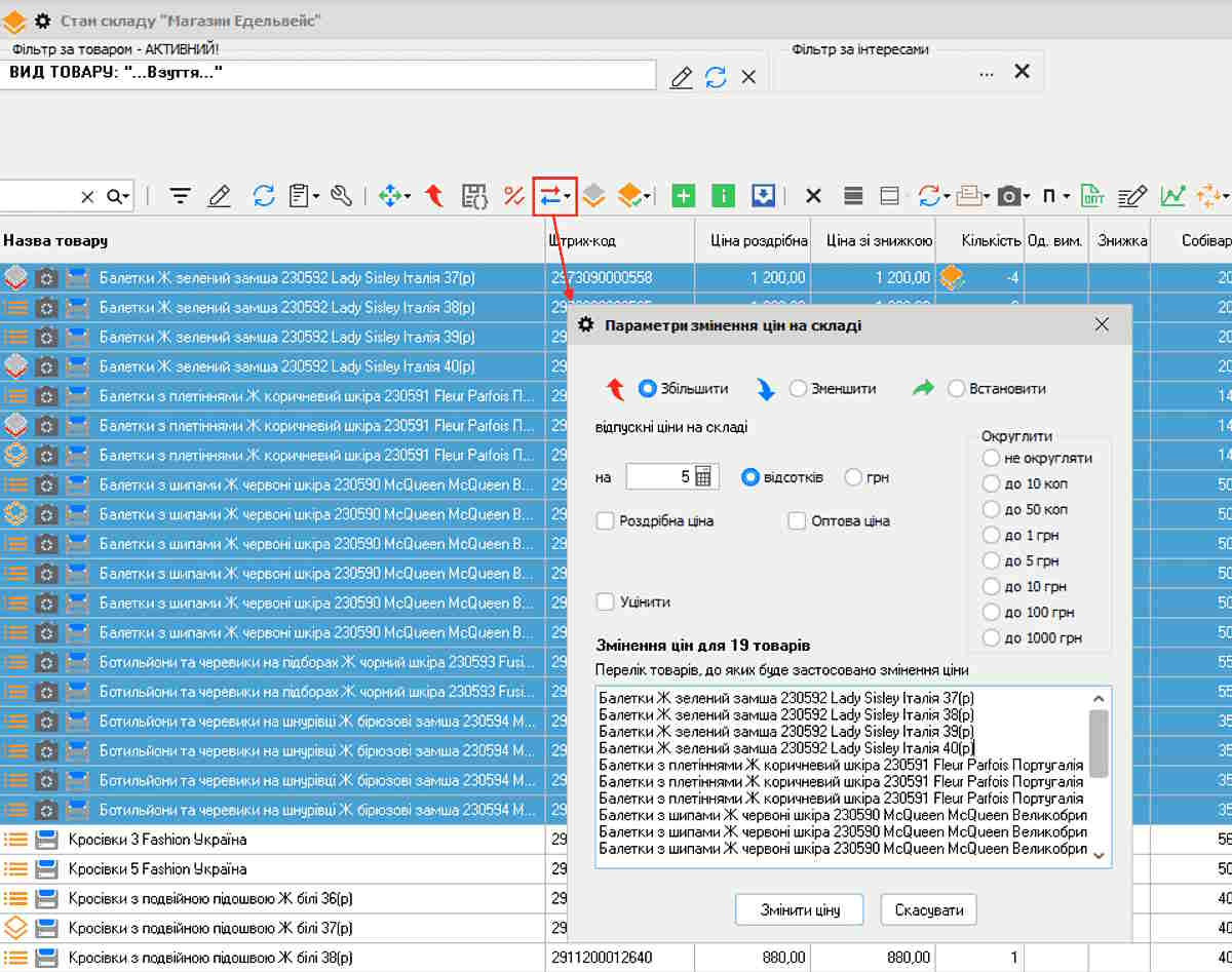
Робота з меню «Параметри зміни ціни продажу на складі». Він підходить при зміні цін вручну для групи товару.
Для того, щоб ним скористатися, вам потрібно спершу виділити потрібні товари в меню «Склад - Стан складу» (нагадуємо, що багатостроковий вибір включається натисканням комбінації клавіш Ctrl + X), потім перейдіть по пунктах «Умови продажу товару - Змінити відпускну ціну».
Перед вами відкриється форма «Параметри зміни ціни продажу на складі», де можна задати відсоток зміни ціни або суму, на яку вона зміниться, а також певну ціну для групи товару, вказати округлення нової ціни.
Товари, ціна на які змінюється, будуть вказані в полі в нижній частині форми. Після того, як ви введете необхідні дані та натиснете кнопку «Змінити ціну», поточна роздрібна та / або гуртова (залежно від вашого вибору) ціна товару буде змінена.
Третій спосіб

Перерахунок роздрібних та гуртових цін по націнці та курсу.
При ньому ціни перераховуються, відштовхуючись або від націнки та курсу, або виходячи з еквівалентної ціни продажу товару. Еквівалентна ціна товару - ціна товару в валюті, необхідна для контролю відпускних цін на рівні, встановленому постачальником. Вона вводиться в картці товару при його надходженні.
Для переоцінки товару за еквівалентною ціною вам потрібно зайти в меню «Склад - Розрахунок роздрібних та гуртових цін по націнці та курсу». У цій формі слід вибрати спосіб розрахунку «від еквівалентної ціни».
Також потрібно вибрати валюту, в якій здійснювалося надходження, і натиснути "Оновити". Далі слід задати актуальний курс валют на сьогодні. Для цього в тій самій формі натисніть на кнопку «Курс валют» або комбінацію клавіш Ctrl + R.У новому вікні задайте курс валют на сьогодні, натисніть «Записати та закрити».
Потім ви побачите системне повідомлення «Оновлення списку товарів», після автоматичного зникнення якого мають показатися нові значення в колонках «Розрахункова роздрібна ціна» та «Розрахункова гуртова ціна».
Це - нове значення ціни товару, яке з'явиться після перерахунку. Щоб завершити перерахунок, вам потрібно натиснути кнопку «Встановити роздрібну ціну», «Встановити гуртову ціну» або «Встановити роздрібну та гуртову ціну», після чого відбудеться перерахунок цін.
Під час перерахунку цін за закупівельною ціною, нам необхідно зробити прихід товару в іноземній валюті (можна вибрати при створенні прибуткової накладної) і вказати ціну закупівлі. Далі, при зміні курсу в меню «Оплата - Курс валют», вам потрібно перейти в меню «Склад - Розрахунок гуртових і роздрібних цін по націнці та курсу» і натиснути одну з кнопок «Встановити ... ціну». Ціна на товари буде перерахована за актуальним курсом.
Всі ці режими перерахунку цін в програмі складського обліку дозволять вам динамічно контролювати ваш прибуток і збільшити продажі навіть в період змін.
-
19.03.2026
Суворий гарантійний облік: правила роботи з серійними номерами
Облік IMEI та серійних номерів у Торгсофт: контроль гарантії, продажів, повернень, ремонтів і захист від підміни товару
-
16.03.2026
Протокол нумерації товарів: артикул, штрихкод, серійний номер — хто відповідає і як контролювати
Артикул, штрихкод і серійний номер у Торгсофт: як налаштувати ідентифікацію товарів, уникнути дублів і посилити контроль обліку
-
13.03.2026
Ціна як частина конкурентної стратегії: що власник має вирішити до будь-яких налаштувань у системі обліку
Стратегічні рішення для налаштування цін, знижок, гурту, омніканальності та контролю маржі в програмі Торгсофт









Повернутися до попереднього кроку