Conversion of retail prices of goods by exchange rate
26.06.2025 14:39How to dynamically adjust selling prices based on the exchange rate?
In times of unstable exchange rates and economic crises, the issue of recalculating retail prices in an inventory management program becomes highly relevant. Torgsoft keeps pace with the times, offering several modes for recalculating selling prices for our clients.
Before performing any price recalculations, we recommend saving your database ("File - Save database")!
The first and simplest method

Manually change selling prices in the product card. This is suitable when adjusting prices for a small number of items, but inefficient for large volumes.
The second method

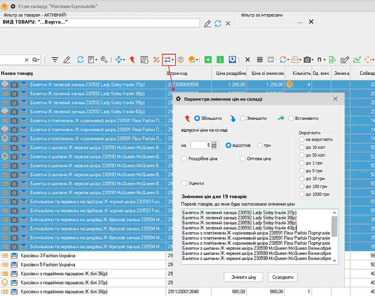
Using the menu “Sales price change parameters in warehouse”. This method is suitable for manually updating prices for a group of products.
To use it, first select the desired items in the “Warehouse - Stock status” menu (note: multi-line selection is enabled by pressing Ctrl + X), then go to “Sales conditions - Change selling price”.
This will open the “Sales price change parameters in warehouse” form, where you can enter a percentage or amount for the price change, set a specific new price for a group of products, and define rounding for the new price.
The items whose prices are being changed will be listed in the lower part of the form. Once you enter the necessary data and click the “Change price” button, the current retail and/or wholesale price (depending on your selection) will be updated.
The third method

Recalculation of retail and wholesale prices based on markup and exchange rate.
In this case, prices are recalculated either from markup and exchange rate, or based on the equivalent selling price. The equivalent price is the price in foreign currency used to control selling prices at the level set by the supplier. It is entered into the product card during goods receipt.
To reprice products based on the equivalent price, go to the menu “Warehouse - Recalculation of retail and wholesale prices based on markup and exchange rate”. In this form, choose the calculation method “from equivalent price”.
You must also select the currency used during goods receipt and click "Update". Then enter the current exchange rate. To do this, click the “Exchange rate” button or press Ctrl + R. In the new window, enter the current rate and click “Save and close”.
You will then see the system message “Updating product list”, after which new values should appear in the “Calculated retail price” and “Calculated wholesale price” columns.
These are the new product prices after recalculation. To finalize the recalculation, click the “Set retail price”, “Set wholesale price” or “Set retail and wholesale price” buttons. The recalculation will be completed.
When recalculating prices based on purchase cost, you need to enter goods in foreign currency (can be selected when creating the purchase invoice) and specify the purchase price. Then, after changing the rate in the “Payments - Exchange rate” menu, go to “Warehouse - Recalculation of retail and wholesale prices based on markup and exchange rate” and click the appropriate “Set ... price” button. Product prices will be recalculated based on the current rate.
All these price recalculation modes in the inventory management program allow you to dynamically control your profit and increase sales even during times of change.
-
07.04.2026
Procurement as a money control system: what the owner should see
Goods receipt in Torgsoft: cost, debts to suppliers, invoice control, concealment of purchase prices and profitability
-
03.04.2026
How to create perfect order in goods: implementing a single standard for the product base
How to organize your product database in Torgsoft: naming standards, import without duplicates, mass classification and merging errors
-
26.03.2026
Procurement volatility: how to change prices so as not to lose customer trust
How to update prices in Torgsoft when the cost price changes: revaluation act, currency binding, recalculation and price control









Go back to the previous step